Меню по разделу
+
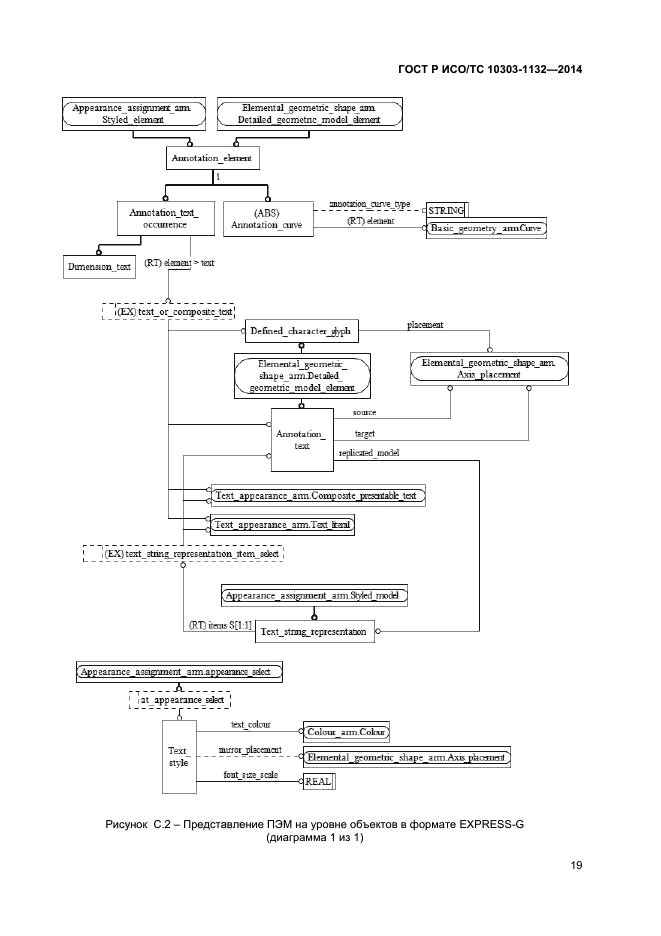
Настоящий стандарт определяет прикладной модуль «Ассоциативный текст».
Требования настоящего стандарта распространяются на:
- определение линии-выноски;
- определение текста надписи;
- ассоциацию текста надписи с элементом формы, к которому относится данная надпись;
- положения, относящиеся к области применения прикладного модуля «Присваивание внешнего вида», определенного в ИСО/ТС 10303-1001;
- положения, относящиеся к области применения прикладного модуля «Цвет», определенного в ИСО/ТС 10303-1002;
- положения, относящиеся к области применения прикладного модуля «Внешний вид текста», определенного в ИСО/ТС 10303-1136.
Требования настоящего стандарта не распространяются на:
- определение чертежей или изображений на экране;
- определение контекста, в котором представлены тексты надписей и элементы формы;
- определение параметров текстового шрифта
| Обозначение: | ГОСТ Р ИСО/ТС 10303-1132-2014 |
| Статус: | действующий |
| Название рус.: | Системы автоматизации производства и их интеграция. Представление данных об изделии и обмен этими данными. Часть 1132. Прикладной модуль. Ассоциативный текст |
| Название англ.: | Industrial automation systems and integration. Product data representation and exchange. Part 1132. Application module. Associative text |
| Дата актуализации текста: | 06.04.2015 |
| Дата актуализации описания: | 10.08.2017 |
| Дата издания: | 02.02.2015 |
| Дата введения в действие: | 01.08.2015 |
| Дата последнего изменения: | 17.07.2017 |
| Область и условия применения: | Настоящий стандарт определяет прикладной модуль «Ассоциативный текст».
Требования настоящего стандарта распространяются на: - определение линии-выноски; - определение текста надписи; - ассоциацию текста надписи с элементом формы, к которому относится данная надпись; - положения, относящиеся к области применения прикладного модуля «Присваивание внешнего вида», определенного в ИСО/ТС 10303-1001; - положения, относящиеся к области применения прикладного модуля «Цвет», определенного в ИСО/ТС 10303-1002; - положения, относящиеся к области применения прикладного модуля «Внешний вид текста», определенного в ИСО/ТС 10303-1136. Требования настоящего стандарта не распространяются на: - определение чертежей или изображений на экране; - определение контекста, в котором представлены тексты надписей и элементы формы; - определение параметров текстового шрифта |
| Страниц: | 27 |
| Ссылки для скачивания: |

